28.12.2024, 13:11

Функционал для учета времени по выездам, новые возможности для AI-агента и другие обновления

19 декабря вышел новый релиз Admin24. В новой версии сервис-деска появились: функционал для учета времени по выездам, возможность мультивыбора дат в фильтрах, настройка для отображения тегов в развернутом виде в отчете по заявкам. Помимо этого, пользователи, которые используют наш тестовый функционал — AI-агента, теперь смогут наполнять контекст искусственного интеллекта произвольными вопросами и ответами.

Добавлен функционал для учета времени по выездам

Теперь внутри заявок в Admin24 при добавлении времени можно помечать, что оно задано для выездных работ.

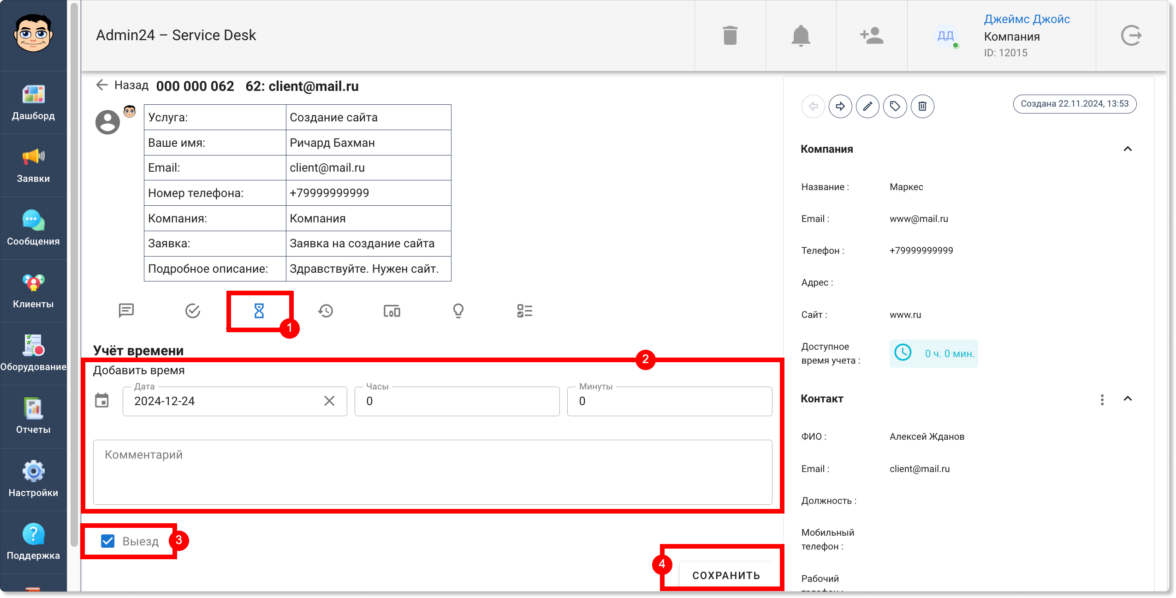
Для этого в разделе «Заявки» откройте нужное обращение.

Перейдите во вкладку «Учет времени» с изображением песочных часов. Укажите дату, время и добавьте комментарий. Далее поставьте галочку в чекбоксе «Выезд» и нажмите кнопку «Сохранить».

После этого заданное время отобразится в списке ниже, и в столбце «Выезд» будет стоять галочка.

Информация по работам на выезде будет отображаться также и в разделе «Отчеты» → «Учет времени».

Так, появилась отдельная метрика, которая показывает общее затраченное время на выезды.

Также в таблице ниже у обращений, в которых задано время для выездных работ, в столбце «Выезд» будет стоять галочка:

Кроме того, соответствующая графа появилась и в блоке «Фильтры».

Чтобы задать фильтр для отображения заявок только с выездными работами или, наоборот, без них, нажмите кнопку «Показать фильтры» и в поле «Выезд» выберите пункт «С выездом» или «Без выезда».

Добавлена возможность мультивыбора дат в фильтре в разделах «Заявки» и «Отчеты»

Теперь в разделах «Заявки» и «Отчеты» в фильтре можно выбирать не только одну конкретную дату или их диапазон, но также и множество разных дат.

Так, чтобы выбрать несколько дат в разделе «Заявки», нажмите на кнопку «Фильтр», далее — на поле «Дата создания» или «Крайний срок» и уберите флажок в чекбоксе «Диапазон».

После этого вы сможете выбрать нужные даты.

Для мультивыбора дат в разделе «Отчеты» также сначала откройте фильтр, нажав кнопку «Показать фильтры».

Затем нажмите на поле «Дата», в графе «Предустановка» выберите «Мультивыбор» и кликните на нужные даты.

Добавлена настройка для отображения тегов в развернутом виде в отчете по заявкам

Прежде в разделе «Отчеты» в блоке «Отчеты по заявкам» теги у обращений отображались в скрытом виде. Чтобы их увидеть, нужно было нажать на знак решетки.

Однако теперь можно настроить, чтобы теги по умолчанию отображались в развернутом виде.

Чтобы это сделать, в разделе «Настройки» перейдите во вкладку «Внешний вид», далее — в «Отчеты». И в поле «Выберите внешний вид для страницы отчетов» нажмите на пункт «Отображать все теги». Сохраните изменения.

После этого теги будут отображаться в развернутом виде.

Реализован функционал, позволяющий наполнять контекст AI-агента произвольными вопросами и ответами

В этом релизе Admin24 появилось также нововведение для тех, кто тестирует AI-агента. Так, мы добавили возможность самостоятельно наполнять контекст искусственного интеллекта разными вопросами. Это позволит повысить качество его ответов.

Чтобы добавить свои вопросы и ответы, в настройках сервис-деска перейдите во вкладку «AI» → «Импорт файлов». Далее — нажмите на значок скрепки, выберите файл в формате .json и нажмите кнопку «Загрузить».

Важно! Обратите внимание на то, в каком виде должно быть содержимое файла. Для этого нажмите «Раскрыть справку» (на скриншоте выше указано стрелкой) и внимательно изучите требования.

Когда файл будет загружен, нажмите кнопку «Проиндексировать все», чтобы разом запустить выполнение всех шагов индексации.

Отметим, что есть возможность запускать и перезапускать отдельные шаги, например, после изменения настроек фильтрации. Это можно сделать, нажав на кнопку «Запустить» рядом с конкретным шагом.

Однако стоит учитывать, что в таком случае шаги нужно запускать по одному после того, как полностью выполнится предыдущий шаг.

Если необходимо повторно запустить шаги после изменения настроек фильтрации, можно также воспользоваться кнопкой «Проиндексировать оставшиеся» — в этом случае система самостоятельно по очереди перезапустит каждый шаг.

Чтобы после индексации ИИ для ответов на запросы использовал информацию из импортированного файла, необходимо активировать соответствующий источник данных в новой вкладке «Основные настройки»:

Здесь вы можете выбрать, какие в принципе источники будут использоваться при формировании контекста нейросети: информация из заявок, информация из файла с вопросами и ответами или из обоих источников сразу.

Также стоит отметить, что для того, чтобы иметь возможность отправлять запросы искусственному интеллекту непосредственно с детальной страницы заявки, необходимо поставить галочку в пункте «Доступно в заявках».

Когда настройка будет завершена, вы сможете протестировать, как AI-агент будет отвечать на вопросы, импортированные из файла. Для этого перейдите во вкладку «Тестирование» и отправьте свой вопрос.

Также в рамках релиза разработчики провели оптимизацию решения, исправили баги и улучшили интерфейсы.

Нравится: Admin24 – Service Desk
Admin24 – Service Desk
Admin24 — это система для учета и обработки заявок от компании «Информатика и Сервис». С момента запуска в 2017 году приложение из маркетплейса Битрикс24 установили более 4,5 тысяч компаний.