SEO-гайд: как оптимизировать сайт в 2022 году. Часть I
Мы собрали весь наш практической опыт в продвижении сайтов и составили огромный гайд по SEO-оптимизации. После его прочтения вы сможете окончательно решить — самому взяться за продвижение или доверить его тем, кто занимается этим регулярно и на практике доказал эффективность своей работы.
1. Семантика
Семантическое ядро — это ключевые слова, по которым пользователи ищут сайты в ПС. Рекомендуется начинать процесс продвижения именно с этого пункта, так как только отталкиваясь от семантики, можно составить максимально удобную, логичную структуру сайта.
1.1. Сбор маркерных запросов
Цель: собрать общий список запросов по всем услугам и категориям продукции, которой занимается компания. Учитываются синонимы, различные варианты написания
Процесс: анализируется сайт, каталог, список услуг и формируется список маркерных запросов. Далее они дополняются возможными синонимами, различными вариантами написания (на русском или английском языке, аббревиатуры и т.д.). Используется правая колонка Яндекс.Вордстата, а также анализируется выдача (какие слова выделяются как синонимы в поиске, что используют конкуренты в тексте страниц и т.д.).
Сложности: чаще проблемы связаны с отсутствием в индикаторной семантике (маркерных запросах) важных синонимов, которые могли быть не учтены. Из-за этого может быть упущен большой кластер запросов, а следственно — упущен трафик. Например, вы занимаетесь продажей умных часов. Анализируя Wordstat, можно заметить, что у фразы «умные часы» есть синонимы: «смарт часы», «smart watch» и т.д. При этом запрос «смарт часы» частотнее (т.е. имеет больше показов в поиске), чем «умные часы» — то есть пользователи чаще вбивают в поиске именно эту фразу, а значит ей стоит уделить большее внимание на странице каталога.
Результат: индикаторное ядро позволит полноценно собрать общую семантику, так как в нем будут учтены все типы наименований продукции/услуги, а также оценить конкурентов, их структуру, не дожидаясь сбора полной семантики (которая может занять не одну неделю).
1.2. Сбор полной семантики
Цель: полный охват ключевых запросов по тематике ресурса.
Процесс: на основе собранной индикаторной семантики собирается весь список коммерческих фраз. Используются для этого различные инструменты — Key Collector, Wordstat и т.д.
Сложности: при сборе полной семантики, важно понимать отличия коммерческих и информационных запросов. Если вы соберете неверный список, то оптимизация посадочной страницы (т.е. страницы, которая должна ранжироваться в результатах поиска по конкретному запросу) по нему не принесет результатов, то есть позиций.
Результат: полноценное семантическое ядро, на основе которого формируется/дорабатывается структура сайта и фильтрация продукции, оптимизируются посадочные страницы, анализируются нужные конкуренты.
1.3. Кластеризация
Цель: формирование на основе семантического ядра групп запросов, разделенных общей тематикой.
Процесс: в работе можно отталкиваться от опыта seo-специалиста, так как чаще всего кластеризация логически обоснована делением запросов по определенным направлениям (например, группа «смарт часы», группа «ноутбуки» и т.д.). В работе используются дополнительные инструменты, которые на основе выдачи анализируют, какие запросы чаще встречаются на одних и тех же страницах (то есть могут ранжироваться на одной странице). Это может ускорить процесс кластеризации, а также получить понимание для групп, в которых деление кажется неочевидным.
Сложности: при отсутствии понимания принципа кластеризации в одну группу могут попасть запросы, которые не следует объединять, либо запросы некоммерческой направленности. Это создаст проблемы с корректной оптимизацией страниц и составлении структуры сайта.
Результат: полный список ключевых запросов, распределенных по группам, которые могут ранжироваться в рамках одной страницы
1.4. Распределение по посадочным страницам
Цель: выделение для каждой группы семантики соответствующей на сайте страницы, либо определение количества новых страниц для создания.
Процесс: сбор списка страниц сайта и указание их как посадочных в соответствующих группах. Для групп, по которым нет подходящей страницы, составляется список новых страниц, которые необходимо будет создавать на сайте.
Сложности: могут возникнуть ошибки в выборе посадочной страницы — например, выбор общего раздела для группы с уточненными параметрами продукта, и т.д.
Результат: полный список групп с выделенными страницами, который используется в построении структуры и оптимизации сайта.
1.5. Добавление в сервис проверки позиций
Данный пункт не требует детального описания, так как суть его ясна — требуется добавить семантику в тот сервис мониторинга позиций, который вы используете в работе, чтобы контролировать результаты проводимых мероприятий по оптимизации и отслеживать динамику позиций.
Мы в своей работе используем сервис Topvisor, который быстро развивается и имеет очень заботливый саппорт.
2. Структура
После сбора семантического ядра у нас складывается понимание, как пользователи ищут продаваемую сайтом продукцию или оказываемые услуги. Семантика также подскажет, если пользователи ищут более конкретную продукцию или используют различные варианты названия товаров. От всего этого мы и будем отталкиваться в построении структуры сайта.
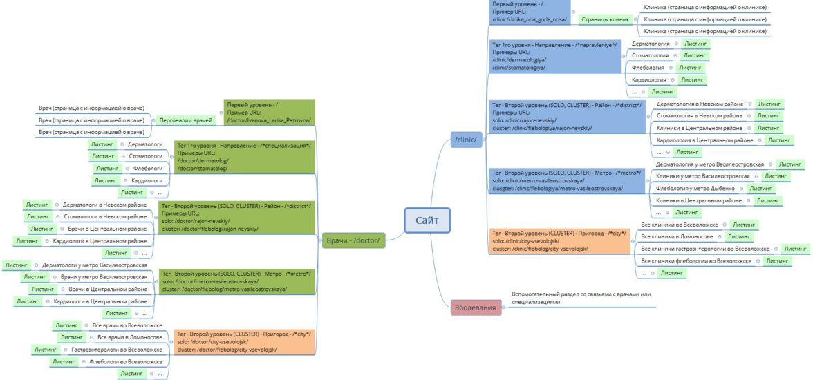
Цель: проанализировать текущую структуру, выделить ошибки в формировании иерархии разделов-подразделов, сформировать новую структуру.
Процесс: на основе семантического ядра выстраиваются основные разделы (главное деление каталога), в них выделяются подразделы (при необходимости). При наличии на сайте структуры проводится анализ текущего деления каталога, формируется задание на доработки и реорганизацию.
Сложности: могут возникнуть, если есть ошибки в сборе семантики или отсутствует понимание логики формирования каталога — например, общее деление неверно (например, некорректные запросы объединены в одну группу, либо, наоборот, разделены на лишние мелкие разделы), много ненужных или неучтенных в структуре подразделов, либо они находятся не в своих родительских группах. Движок сайта (CMS) может потребовать серьезных доработок для реализации новых посадочных страниц.
Результат: сформированная логичная и грамотно организованная структура каталога/сайта, при использовании которой у пользователей не возникнет сложностей с поиском нужного продукта или услуги.
3. Сервисы статистики
Для контроля за состоянием сайта, а также динамикой посещаемости на сайт устанавливаются коды сервисов статистики, позволяющих собирать и анализировать информацию и данные о сайте.
3.1. Яндекс.Вебмастер и Google Search Console
Инструменты от Яндекс и Google, которые позволяют следить за следующими данными сайта:
-
регион продвижения
-
внешние ссылки
-
индексация страниц
-
наличие ошибок на сайте или фильтров
-
статистика поисковых запросов и кликабельности сайта в выдаче и т.д.
Для добавления сайта в Я.Вебмастер или GSC нужно подтвердить права на сайт одним из трех способов:
-
добавить метатег на главную страницу сайта;
-
html-файл в корне сайта;
-
добавить txt-запись в DNS.
3.2. Яндекс.Метрика и Google Analytics
Сервис статистики позволяет анализировать различные метрики сайта — общее количество посетителей и визитов на сайт, посещаемость по источникам трафика, конверсия по сайту, время на сайте и т.д. Для подключения нужно добавить код Яндекс.Метрики на весь сайта, чтобы собирать подробную статистику по каждой странице.
По нашему опыту Яндекс.Метрика не так сложна в освоении, а инструментарий достаточно широк.
4. Региональность
Для любого сайта коммерческой тематики регион продаж является важнейшим фактором ранжирования. Чтобы продавать продукцию в Санкт-Петербурге, вы должны иметь адрес в данном регионе и получить геопривязку в Яндексе и Google.
Что для этого нужно сделать? Разберем ниже.
4.1. Страница контактов
На любом коммерческом сайте обязана быть страница с полными контактными данными. Без нее пользователи не смогут сориентироваться, в каком городе вы осуществляете свою деятельность, и с большой долей вероятности уйдут с сайта (при условии, что смогут его найти, так как без региона на сайте не получить привязку в ПС для ранжирования в нужном городе).
Контактная информация на сайте должна содержать максимально подробную информацию обо всех способах связи с компанией:
-
полный адрес офиса компании (с почтовым индексом, номером офиса и т.д.)
-
телефоны (желательно с кодом города, к которому относится компания), а также при возможности бесплатный телефон для консультаций, начинающийся с 8–800
-
адреса электронной почты
-
часы работы офисов, а также операторов сайта (при наличии)
-
ссылки на все социальные сети, в которых зарегистрирована организация
-
подробные схемы проезда (визуальные, с текстовым описанием, варианты для проезда на общественном транспорте, автомобиле и т.д.).
4.2. Адрес в футере/хедере
Наличие контактных данных в футере и хедере позволяет быть уверенным в том, что, зайдя на любую страницу вашего сайта, пользователь сразу поймет, в каком регионе вы находитесь, и при необходимости без лишних кликов сможет найти ваш телефон или адрес офиса, или, например позвонить вам (если он перешел на сайт с мобильного телефона). Также каждая страница сайта будет иметь в контенте ваши контактные данные, что поможет улучшить ранжирование страниц в соответствующем регионе.
Чаще всего в хедере сайта компании добавляют свой телефон для связи, а в футере — полные контактные данные (адрес, телефон, часы работы и т.д.).
4.3. Регион в Яндекс.Вебмастере
В сервисе Яндекс.Вебмастер в разделе «Представление в поиске» есть пункт «Региональность». В нем пользователь может задать необходимый регион для ранжирования, а также проверить наличие необходимого региона в Яндекс.Бизнесе.
В поле «Вебмастер» нужно указывать населенный пункт как можно точнее. В регионе «Россия» ранжирование по коммерческим запросам будет слабым.
4.4. Яндекс.Бизнес
Наличие контактных данных компании в Яндекс.Бизнесе позволяет иметь региональную привязку к необходимому региону, а также участвовать в пользовательском поиске на Яндекс.Картах.
Для добавления организации важно корректно выбрать виды деятельности компании (не более 3-х видов), подробно заполнить всю информацию о компании (правильный адрес, доступные телефоны, часы работы, ссылки на социальные сети, логотип и фотографии компании и т.д.).
4.5. Google Business
Google Business — аналог Яндекс.Бизнеса для ПС Google. Он также позволяет участвовать в поиске по картам и получить привязку к нужному региону. Для добавления в Google Business потребуется подтверждение данных организации через код, который отправляется по адресу офиса вашей компании (почтовым письмом), либо через звонок на номер телефона (редко), указанный в карточке организации.
Внимание!
С сентября 2022 года Google приостановил на территории России создание новых, а также подтверждение и публикацию существующих компаний в Google Мой бизнес. Неизвестно, когда функционал сервиса будет восстановлен в полном объёме.
4.6. Регион в метатегах
Наличие упоминания города в метатеге Title помогает улучшить ранжирование страницы в соответствующем регионе, а также по запросам с вхождением вашего региона.
4.7. Продвижение в одном регионе
Если вы занимаетесь продажей товаров и оказанием услуг в одном регионе, достаточно провести все вышеперечисленные работы по региональной привязке вашего ресурса. Обычно с одним регионом при продвижении сайта не возникает сложностей (при условии, что у вас есть реальный физический адрес в данном регионе).
4.8. Продвижение в нескольких регионах
Если компания имеет несколько офисов в различных городах, либо занимается доставкой продукции в другие регионы, продвижение в рамках одного сайта может быть затруднено.
Например, при необходимости указать регионы в мета-тэгах, не всегда удается перечислить все города, которые вам нужно. Данную проблему часто решают за счет создания региональных поддоменов или подпапок. В данной ситуации возможно создать отдельный сайт (подпапку) для каждого города, в котором вы хотите улучшить ранжирование, а за счет генераций и подмены адресов уникализировать каждый сайт (подпапку) под соответствующий регион.
5. Техническая оптимизация и индексация
Представляет собой комплекс работ по устранению технических ошибок сайта, которые негативно влияют на индексацию и последующее ранжирование сайта.
5.1. Отклики сервера
Что проверяем:
-
корректность откликов сайта — 200 для существующих страниц, 404 или 410 для удаленных
-
наличие 301 редиректов с неглавного зеркала, с дублей страниц
-
корректное оформление 404 страницы
Инструменты проверки:
-
bertal.ru, проверка ответа сервера (для больших списков страниц)
-
программы для парсинга: Xenu, ComparseR, Screaming Frog, SiteAnalyzer и т.д.
5.2. Проверка редиректов
Что проверяем:
-
наличие редиректов с сайта на www (или наоборот)
-
наличие редиректов с протокола http или https (в зависимости от того, на каком протоколе ваш сайт)
-
наличие редиректа со страниц со слэш на конце на страницы без него (или наоборот)
-
корректность редиректов — установка 301 отклика
Инструменты проверки:
-
bertal.ru, проверка ответа сервера (для больших списков страниц)
5.3. XML карта сайта
Что проверяем:
-
наличие карты xml
-
ссылка на карту в документе robots.txt
-
отсутствие ошибок при проверке валидности xml карты
-
наличие корректного протокола (http или https — в зависимости от того, на каком протоколе ваш сайт)
Инструменты проверки:
-
анализатор файлов Sitemap от Яндекс и «Файлы sitemap» от Google Search Console
5.4. HTML карта сайта
Что проверяем:
-
наличие html карты на сайте
-
ссылка на карту в футере
-
отсутствие в карте лишних страниц
Инструменты проверки:
-
визуальный поиск карты на сайте, проверка откликов страниц в карте
5.5. Robots.txt
Что проверяем:
-
наличие ссылки на xml-карту
-
закрытие всех лишних разделов
-
отсутствие запрета на индексацию стилей, изображений
Инструменты проверки:
-
анализ robots.txt от Яндекс, txt tester от Google
5.6. Парсинг сайта
Что проверяем:
-
наличие на сайте битых ссылок
-
наличие ссылок, ведущих через 301 редирект на конечный урл
Инструменты проверки:
-
программы для парсинга: Xenu, ComparseR, Screaming Frog, SiteAnalyzer и т.д.
5.7. Вирусы
Что проверяем:
-
наличие вирусов на сайте
Инструменты проверки:
-
website scanner Quttera, сканер сайта от Dr.Web, сканер Rescan.pro
5.8. Сохраненные копии (Яндекс, Google)
Что проверяем:
-
оценка индексации контента сайта
-
наличие текста в сохраненной версии
-
отсутствие больших сквозных блоков на сайте в текстовой копии
Инструменты проверки:
-
проверка сохраненных копий в выдаче Яндекс и Google
5.9. Теги
Что проверяем:
-
наличие тегов noindex в важных блоках, контенте
Инструменты проверки:
-
Ручной поиск по html коду
5.10. Display: none
Что проверяем:
-
наличие массивов неуникального скрытого контента
Инструменты проверки:
-
визуальная оценка кода через браузер
5.11. Пагинация
Что проверяем:
-
наличие уникальных метатегов на страницах пагинации
-
наличие уникальных заголовков h1
-
отсутствие запрета на индексацию (в robots.txt, тегами noindex nofollow)
-
корректный canonical, не ведущий на страницу основного раздела (причины)
Инструменты проверки:
-
проверка кода страниц
-
проверка документа robots.txt
-
использование расширений для браузера (например, букмарклеты или SEO-бары)
5.12. Заголовки h1-h6
Что проверяем:
-
отсутствие дублей h1 на страницах
-
излишнее количество тегов h2-h6 на страницах
-
теги заголовков в сквозных блоках, в шаблонах
Инструменты проверки:
-
проверка кода страниц
-
использование расширений для браузера (например, Seo Meta in 1 click)
5.13. alt и title изображений
Что проверяем:
-
наличие заполненных тегов alt и title
-
отсутствие дублирования в тегах
-
отсутствие переспама в тегах
Инструменты проверки:
-
проверка кода страниц
-
использование расширений для браузера (например, Seo Meta in 1 click)
5.14. Защищенное соединение
Что проверяем:
-
наличие https версии на сайте
-
проверка срока действия ssl-сертификата
-
проверка наличия и корректности установленных редиректов на https версию сайта
-
отсутствие ошибок установки ssl-сертификата
Инструменты проверки:
5.15. Теги noindex nofollow
Что проверяем:
-
наличие в коде страниц тегов noindex nofollow
-
оценка необходимости установленных тегов (при наличии)
Инструменты проверки:
-
проверка кода страниц
5.16. Зеркала и поддомены
Что проверяем:
-
наличие в индексе ПС проиндексированных зеркал сайта
-
наличие в индексе ПС поддоменов (технических, дублирующих основной домен и т.д.)
Инструменты проверки:
-
поиск поддоменов и поиск зеркал сайта от pixelplus
5.17. Мусорные страницы в индексе
Что проверяем:
-
наличие административных страниц (страницы входа в админку, и т.п.)
-
наличие страниц с динамическими параметрами — сортировки, фильтры и т.д.
Инструменты проверки:
-
анализ индекса сайта через Яндекс.Вебмастер и Google Search Console
5.18. Корректность индексации сайта
Что проверяем:
-
количество проиндексированных страниц в Яндекс
-
количество проиндексированных страниц в Google
Инструменты проверки:
-
анализ индекса сайта через Яндекс.Вебмастер и Google Search Console
5.19. Дублирование контента
Что проверяем:
-
наличие полного или частичного дублирования контента страниц
Инструменты проверки:
-
анализ индекса сайта через Яндекс.Вебмастер и Google Search Console
6. Скорость загрузки
Данная метрика в последние годы стала одной из ключевых для всех ПС. Алгоритмы учитывают ее в ранжировании, а в панелях вебмастеров Яндекса и Google появились данные об оценке скорости загрузки сайта. Соответственно, при наличии проблем с этим показателем, возможно понижение сайта в выдаче, а также рост количества отказов со стороны пользователей, которые не дождались загрузки страницы вашего сайта и покинули ее.
6.1. Анализ скорости загрузки
Инструменты PageSpeed и GTMetrix (под VPN) позволяют оценить скорость загрузки страниц сайта. В сервисах также выводятся советы по устранению проблем на сайте (типы ошибок и способы их решения).
6.2. Оптимизация JS и CSS
Коды JavaScript и CSS рекомендуется упрощать, очищая их от лишних элементов и сокращая названия функций. Также часто используются методы объединения нескольких css или js файлов в один, чтобы уменьшить количество http-запросов на сервер.
6.3. Оптимизация изображений и других визуальных объектов
Важно следить за тем, какого размера изображения размещаются на сайте. Не рекомендуется использовать слишком большие размеры файлов. Помимо размеров изображений, можно использовать отложенную загрузку — lazyload, которая подгружает изображения по мере прокрутки страницы пользователем.
7. Микроразметка
Микроразметка — это разметка структурированных данных вашей организации, благодаря которой поисковики лучше понимают содержимое сайта. Она позволяет улучшать сниппеты сайта, а также выводить блоки в выдаче в удобном для пользователей формате (например, карусель фотографий, вопросы-ответы, инструкции и т.д.).
Для проверки корректности внедренной микроразметки используются сервисы:
7.1. Микроразметка schema.org
Данный тип разметки поддерживается и Яндекс, и Google и дает возможность разметить множество типов данных на сайте. Все варианты разметок можно увидеть в словаре https://schema.org/. Ниже описаны наиболее популярные и важные для сайтов типы разметок
7.1.1. Организация
Микроразметка организации — это разметка данных о вашей компании. В нее входит наименование, регион, адрес сайта организации.
7.1.2. Контактные данные
Разметка контактных данных позволяет оформить адрес, телефон, электронную почту.
7.1.3. «Хлебные крошки»
«Хлебные крошки» полезно оформлять на сайте для того, чтобы в сниппетах ПС выводилась навигационная цепочка разделов сайта. Это помогает пользователю лучше сориентироваться в результатах поиска.
7.1.4. Карточки товаров
Микроразметка позволяет оформить структурированные данные с информацией о каждом товаре сайта — цене, наименовании, изображении продукции, отзывах и рейтинге.
В ПС данная разметка отображается в отличном от стандартного сниппета формате — в отдельную строку выносится цена продукции, рейтинг товара (при его наличии на странице).
7.1.5. Изображения
Микроразметка изображений должна содержать в себе адреса изображений и теги, описывающие их. Благодаря данной разметке удается улучшить ранжирование по картинкам сайта.
7.1.6. Медицинские организации
Для сайтов медицинских организаций (частных клиник, диагностических лабораторий и т.д.) существует несколько отдельных видов микроразметки, например:
-
MedicalOrganization — позволяет разметить данные об организации с указанием медицинской специальности.
-
Physician — разметка, которая используется для данных о врачах, работающих в медицинской организации. Позволяет указать специальность врача.
7.2. OpenGraph
Данный тип разметки полезен в первую очередь для управления видом превью ссылок на страницы сайта при репостах в социальных сетях. Позволяет задавать заголовок для ссылки на страницу, описание, изображение, адрес сайта.
Подписывайтесь на нас в Telegram, чтобы не пропустить выход новых статей. А еще мы делимся последними трендами и новостями digital-маркетинга, полезными чек-листами, лайфхаками и инсайтами.
